开源:一款开源的数据同步中间件DBSyncer
DBSyncer是一款开源的数据同步中间件,提供Mysql、Oracle、SqlServer、PostgreSQL、Elasticsearch(ES)、Kafka、File、SQL等同步场景。支持上传插件自定义同步转换业务,提供监控全量和增量数据统计图、应用性能预警等。...

简介
DBSyncer是一款开源的数据同步中间件,提供Mysql、Oracle、SqlServer、PostgreSQL、Elasticsearch(ES)、Kafka、File、SQL等同步场景。支持上传插件自定义同步转换业务,提供监控全量和增量数据统计图、应用性能预警等。
特点
组合驱动,自定义库同步到库组合,关系型数据库与非关系型之间组合,任意搭配表同步映射关系
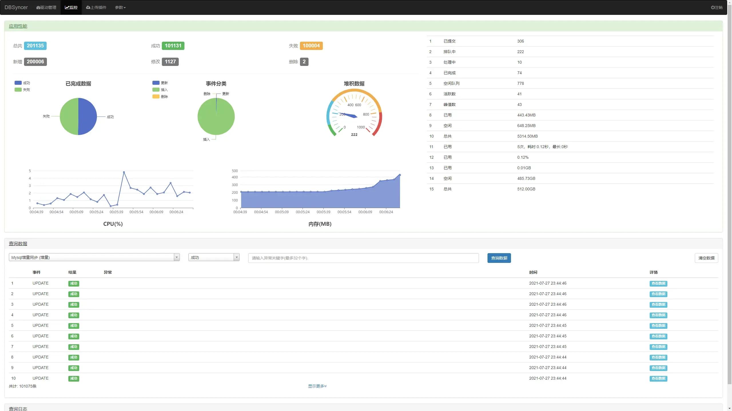
实时监控,驱动全量或增量实时同步运行状态、结果、同步日志和系统日志
开发插件,自定义转化同步逻辑
应用场景
| 连接器 | 数据源 | 目标源 | 支持版本 |
| Mysql | ✔ | ✔ | 5.7.19及以上 |
| Oracle | ✔ | ✔ | Oracle 10gR2 -11g |
| SqlServer | ✔ | ✔ | 2008及以上 |
| PostgreSQL | ✔ | ✔ | 9.5.25以上 |
| ES | ✔ | ✔ | 6.0以上 |
| Kafka 开发中 | ✔ | 2.10-0.9.0.0以上 | |
| File | ✔ | ✔ | *.txt, *.unl |
| SQL | ✔ | 支持以上关系型数据库 | |
| 后期计划 Redis |
安装配置
步骤
- 安装JDK 1.8(省略详细)
- 下载安装包DBSyncer-1.0.0-Beta.zip(也可手动编译)
- 解压安装包,Window执行bin/startup.bat,Linux执行bin/startup.sh
- 打开浏览器访问:http://127.0.0.1:18686
- 账号和密码:admin/admin
- 增量同步配置(源库)
Mysql
Dump Binlog二进制日志。Master同步Slave, 创建IO线程读取数据,写入relaylog,基于消息订阅捕获增量数据。
修改my.ini文件,重启服务
#服务唯一ID
server_id=1
log-bin=mysql_bin
binlog-format=ROW
max_binlog_cache_size = 256M
max_binlog_size = 512M
expire_logs_days = 7
#监听同步的库, 多个库使用英文逗号“,”拼接
replicate-do-db=test
Oracle
CDN注册订阅。监听增删改事件,得到rowid,根据rowid执行SQL查询,得到变化数据。
1、授予账号监听权限, 同时要求目标源表必须定义一个长度为18的varchar字段,通过接收rowid值实现增删改操作。
grant change notification to 你的账号
2、账号必须是监听表的OWNER
SELECT OBJECT_ID, OBJECT_NAME, OWNER FROM ALL_OBJECTS WHERE OBJECT_TYPE = 'TABLE' AND OWNER='你的账号';
DCN账号
SqlServer
SQL Server 2008提供了内建的方法变更数据捕获(Change Data Capture 即CDC)以实现异步跟踪用户表的数据修改。
要求2008版本以上, 启动代理服务(Agent服务), 连接账号具有 sysadmin 固定服务器角色或 db_owner 固定数据库角色的成员身份。对于所有其他用户,具有源表SELECT 权限;如果已定义捕获实例的访问控制角色,则还要求具有该数据库角色的成员身份。
PostgreSQL
通过复制流技术监听增量事件,基于内置插件pgoutput、test_decoding实现解析wal日志
修改postgresql.conf文件,重启服务
wal_level=logical
File
监听文件修改时间得到变化文件,通过文件偏移量读取最新数据
监听文件实现方案
ES
定时获取增量数据。
账号具有访问权限。
日志
建议Mysql、SqlServer、PostgreSQL都使用日志

定时


✨预览

驱动管理

驱动详情

驱动表字段关系配置

监控

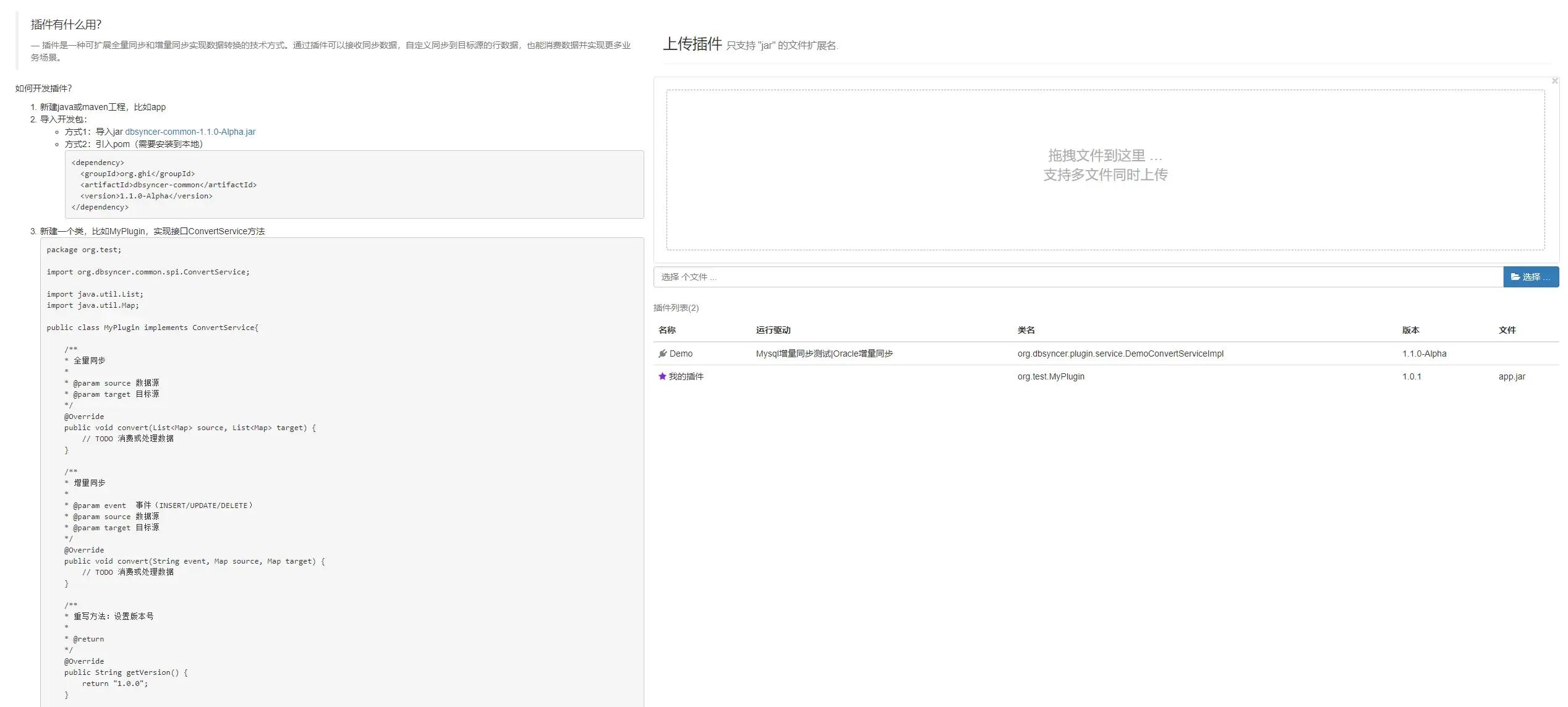
上传插件
设计

架构图
开源地址
更多推荐


所有评论(0)